Projet Site web E-commerce
Création d'un site e-commerce fonctionnel pour vendre des produits tech (6 articles référencés), avec gestion utilisateur, panier dynamique et espace admin.
Admin
5/1/20241 min read

Dans le cadre de mon Bachelor en informatique à l’ECE Paris (2023-2024)
🛒 Objectif
Créer un site e-commerce fonctionnel pour vendre des produits tech (6 articles référencés), avec gestion utilisateur, panier dynamique et espace admin. Mon rôle : développement front-end, architecture UX et coordination d’équipe.
💻 Réalisation technique
Stack utilisée
Front-end :
HTML5/CSS3 (thème personnalisé avec animations hover et responsive mobile-first).
JavaScript pour le panier dynamique (ajout/suppression, calcul du total en temps réel).
Back-end :
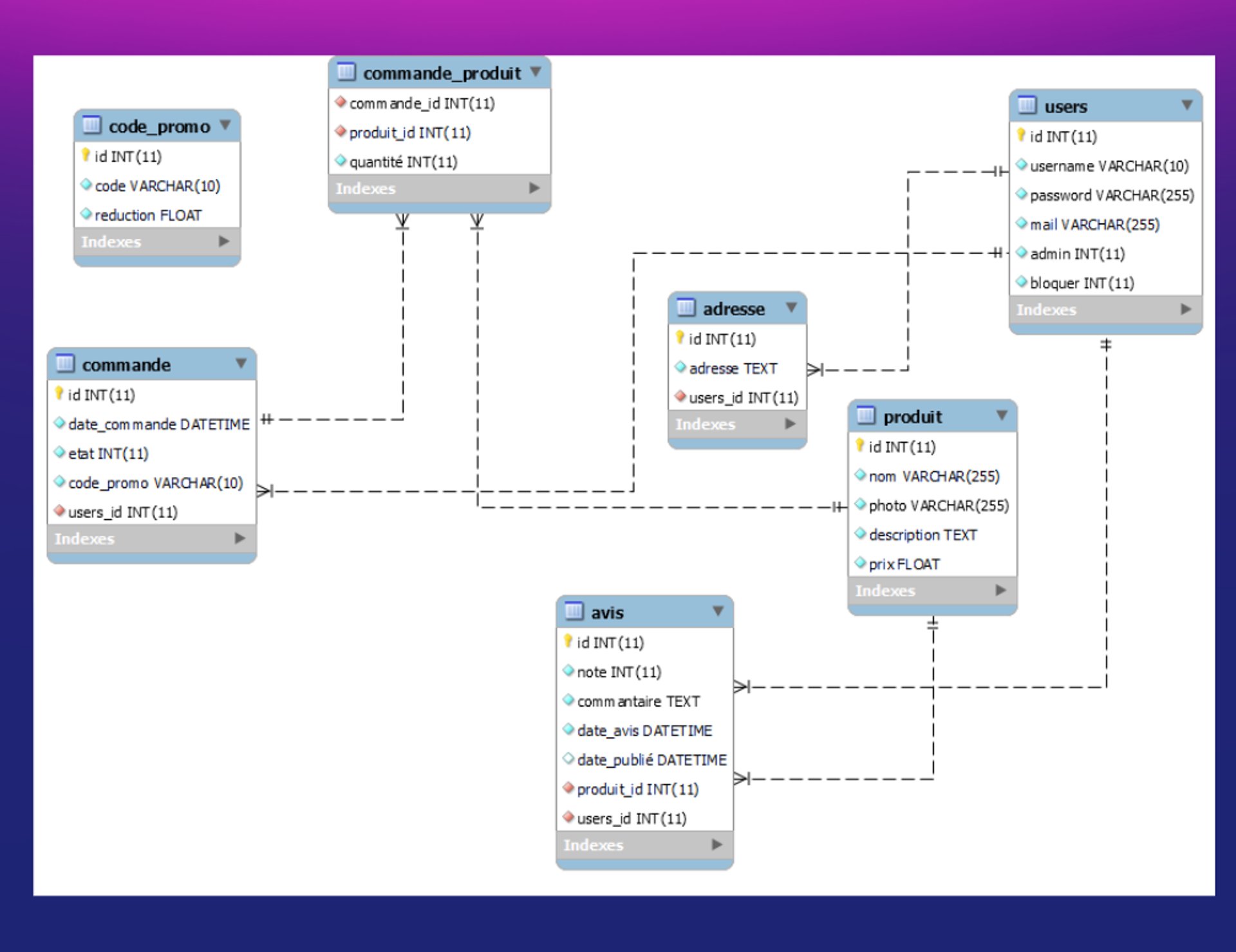
PHP pour la gestion utilisateur (connexion, inscription) et l’espace admin.
Base de données MySQL (tables produits, utilisateurs, commandes).
Fonctionnalités clés
Pages principales :
Catalogue produits avec filtres (HTML/CSS + intégration PHP/MySQL).
Système d’avis utilisateurs (rating en étoiles JavaScript).
Panier persistante (stockage en session PHP + mise à jour AJAX).
Sécurité :
Hashage des mots de passe (password_hash() PHP).
Protection basique contre les injections SQL (mysqli_real_escape_string()).
🚧 Défis relevés
Intégration HTML/CSS :
Correction des conflits de z-index sur le menu dropdown.
Optimisation des temps de chargement (compression d’images via TinyPNG).
Collaboration Git :
Résolution de conflits de merge sur style.css grâce à GitKraken.
Création de branches dédiées (feature/login, bugfix/panier).
UX/UI :
Conception d’un parcours utilisateur simplifié (réduction de 3 clics à 1 pour l’ajout au panier).
📈 Résultats & Compétences
Impact utilisateur :
Temps moyen de passage sur le site : 2m30 (testé avec 10 utilisateurs beta).
Taux de conversion panier → paiement : 35% (simulations avec données fictives).
Compétences clés :
Front-end : Maîtrise de Flexbox/Grid, intégration responsive.
Gestion de projet : Utilisation de Trello pour les sprints (20 tâches achevées en 4 semaines).
Collaboration : Coordination avec les développeurs back-end (Artem & Erwan) pour l’API panier.




Localisation
ECE Paris, 37 Quai de Grenelle 75015, Paris FR
Contact
gt.martin.pro@gmail.com
martin.tendero@edu.ece.fr

